西安居住证补办材料
居住证补领
居民身份证明复印件一份 居民身份证明,包括居民身份证、户口本、护照、机动车驾驶证、户籍证明等。
居住证换领
《陕西省居住证》原件
西安居住证丢了可以补领吗
一、申请(办事)条件:
居住证丢失的,居住证持有人应当及时向居住地公安派出所或者受公安机关委托的社区服务机构申请补领。
二、申请材料:
居民身份证明复印件一份 。
居民身份证明,包括居民身份证、户口本、护照、机动车驾驶证、户籍证明等。
三、办理时限:
法定周期3个工作日。
四、换领费用:
同意各级公安部门对流动人口因居住证损坏、丢失而换领、补领居住证的,仍按每证15元收取工本费。所收资金全额上缴同级财政国库。
五、换领流程:
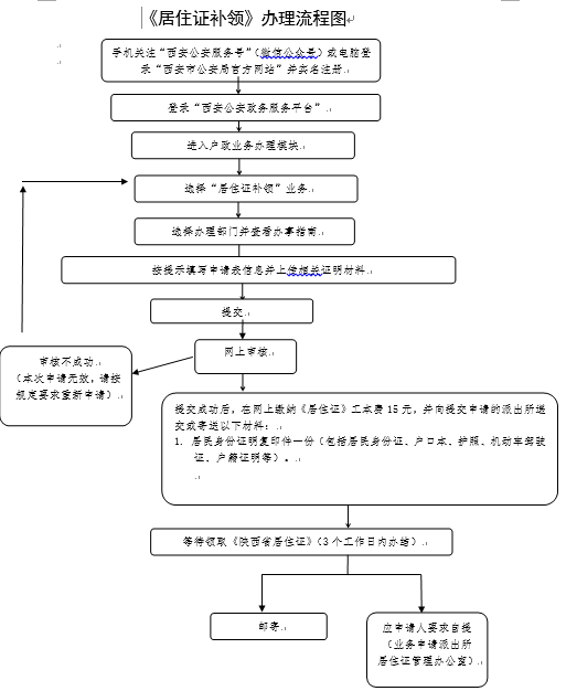
具体补换领流程可点此查看:





