在西安怎么居住登记
一、申请(办事)条件:
流动人口应当在到达居住地之日起5个工作日内,持本人居民身份证或者其他有效身份证明,向居住地公安派出所或者受公安机关委托的社区服务机构申报居住登记。
下列流动人口可以不办理居住登记:
(一)已办理旅馆业住宿登记的;
(二)已在医院办理住院登记的;
(三)在救助站接受救助的;
(四)在全日制教育机构或者培训机构学习的;
(五)居住在具有本地户籍的亲属家中,居住时间在30日以下的。
二、申请材料:
(一)《陕西省流动人口信息登记表》原件一份
(二)居民身份证明复印件一份 居民身份证明,包括居民身份证、户口本、护照、机动车驾驶证、户籍证明等。法定周期无承诺时限1个工作日
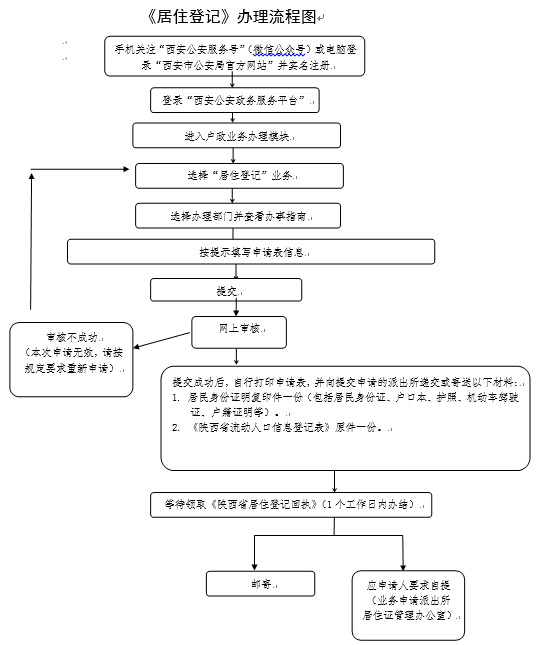
三、办理登记流程:
各区县咨询电话可点此查看:
具体办理流程可点此查看:
具体办理指南可点此查看:





